БУДЬТЕ ВНИМАТЕЛЬНЫ И ОСТОРОЖНЫ! В.П. ФИЛИМОНОВ – УГОЛОВНЫЙ СТАТУС - «ВОР» (ОБНОВЛЕНО) Скачать статью со скриншотами баз данных:
Дорогие отцы, братья и сестры!
Наши враги и противники стараются просчитывать всё наперед. Они определяют наиболее важные направления развития общественных и политических процессов в мире и конкретной стране, и «на будущее» внедряют в структуры, которые будут участвовать в разработке этих направлений, «своих» людей.
Такие подсадные «кукушата» внедряются в нужные и важные ключевые структуры и на протяжении долгого времени раскручиваются в них, приобретая авторитет и известность. В нужный момент этот раскрученный лидер-авторитет, по команде сверху, «переводит стрелки» и уводит доверившихся ему людей на страну далеча от истинных целей и задач. Причем всех своих оппонентов, заподозривших резкую перемену во взглядах и поведении лидера, он нещадно давит своим авторитетом при помощи имеющихся у него к этому времени средств и инструментов (как правило, при помощи СМИ).
Это один из самых стандартных приемов контроля и управления важнейшими направлениями и структурами общества любой страны.
Поэтому, когда мы видим похожие вышесказанным признаки, а, прежде всего, труднообъяснимые возникшие метаморфозы во взглядах и публичных высказываниях известных нам людей, то, в первую очередь, мы должны внимательно проанализировать путь этих людей к вершине известности и, в первую очередь, их прошлое.
Рассмотрим, например, последние недоумения, связанные с личностью и деятельностью известного всем антиглобалиста Валерия Павловича Филимонова.
В последние два года стали возникать ситуации, когда В.П.Филимонов стал сам себе противоречить. В его книгах, изданных большими тиражами, он говорит одно, а в своих радиопередачах и выступлениях утверждает прямо противоположное. Причем создается устойчивое впечатление, что он сам своих книг либо не читал, либо напрочь их позабыл.
В то же самое время в его книге «Человек должен оставаться человеком» (2009г.) на страницах 281-282 черным по белому указывается, что «ГЛОНАСС — это российский аналог GPS, американской системы спутниковой навигации. GPS, будучи изначально военной разработкой, сейчас активно используется всеми—от военных летчиков до автолюбителей. Американская система позволяет определять место положения любых объектов с точностью до нескольких сантиметров на поверхности земли и на глубине до нескольких метров под землей. Таким же образом может постоянно отслеживаться глобальными навигационными спутниками и человек с вживленным идентификационным микрочипом.» На презентации этой же книги выступал известный военный эксперт Константин Валентинович Сивков, доктор военных наук, первый вице-президент Академии Геополитических Проблем. Он заявил: «В чем же заключается смысл этого устройства? При наличии в документах таких чипов образуется возможность тотального дистанционного контроля над людьми. Ведь дистанция снятия информации с чипа определяется не самим чипом, а двумя факторами: мощностью облучателя и чувствительностью приемника. В принципе, обезпечить контроль (даже спутниковый) – не проблема.» В этой же своей радиопередаче Филимонов говорит о том, что расстояние считывания чипов исчисляется метрами, а вообще-то даже сантиметрами. И это тоже намеренная ложь, которая опровергается даже в той же его книге «Человек должен оставаться человеком» (стр. 184):
А в 2010 году в Москве на Третьем Международном форуме по нанотехнологиям RUSNANOTECH, заявлялось уже о сотнях метров:
«Настоящую революцию в сфере торговли обещает выпуск меток радиочастотной идентификации (RFID-меток) и металлизированных упаковочных материалов. RFID-метки… в транспортных картах и различных идентификационных документах могут читаться на довольно высоких скоростях, а также через упаковку и на расстоянии несколько сотен метров.» Поэтому, о каких сантиметрах говорит Филимонов? Он намеренно лжет людям.
Хотя может в этом и нет ничего удивительного, если посмотреть внимательно на книги В.Филимонова. В них указывается, что научным консультантом при написании книг является профессор, доктор науки-техники, академик Международной Академии «Информация, связь, управление в технике, природе, обществе», В.М. Ильин.
Если сравним стилистику его доклада в 2006 году в Госдуме и тексты книг, то становится очевидным, что это, скорее всего, именно он и писал эти книги, а В.П. Филимонов подписывался под ними и занимался их издательством. Конечно, Валерий Павлович читал эти «свои» научные работы, но, т.к. они не его и не вышли из его собственной головы и сердца, то он со временем забыл о том, что в них говорится. Иначе как объяснить, что он сам себе упорно противоречит? Мы не станем приводить всех этих фактов, т.к. их накопилось очень много.
Кстати, как нам сообщили из Санкт-Петербурга, В.П. Филимонов избавился от всех тех, кто был начинателем работы общественного народного движения «За право жить без ИНН, личных кодов и микрочипов».
Ну, а теперь самое главное. Как мы говорили в начале, в таких странных случаях нужно всегда обратить пристальное внимание на человека и его прошлое.
Так вот, Валерий Павлович Филимонов очень любит публично озвучивать свои звания и титулы: известный русский писатель-агиограф, академик Петровской академии наук и искусств, специалист в области биокибернетики и систем управления…
Т.е. Валерий Павлович в прошлом не просто с голоду какую-то булочку украл и попался, а входил в серьезную преступную группировку. И как он в начале двухтысячных годов сам сказал одним людям в Санкт-Петербурге, что он даже держал воровской общак (т.е. воровскую кассу). Не станем это утверждать, т.к. это и не столь важно.
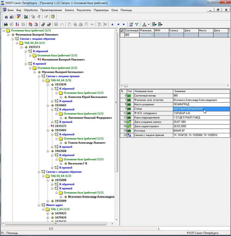
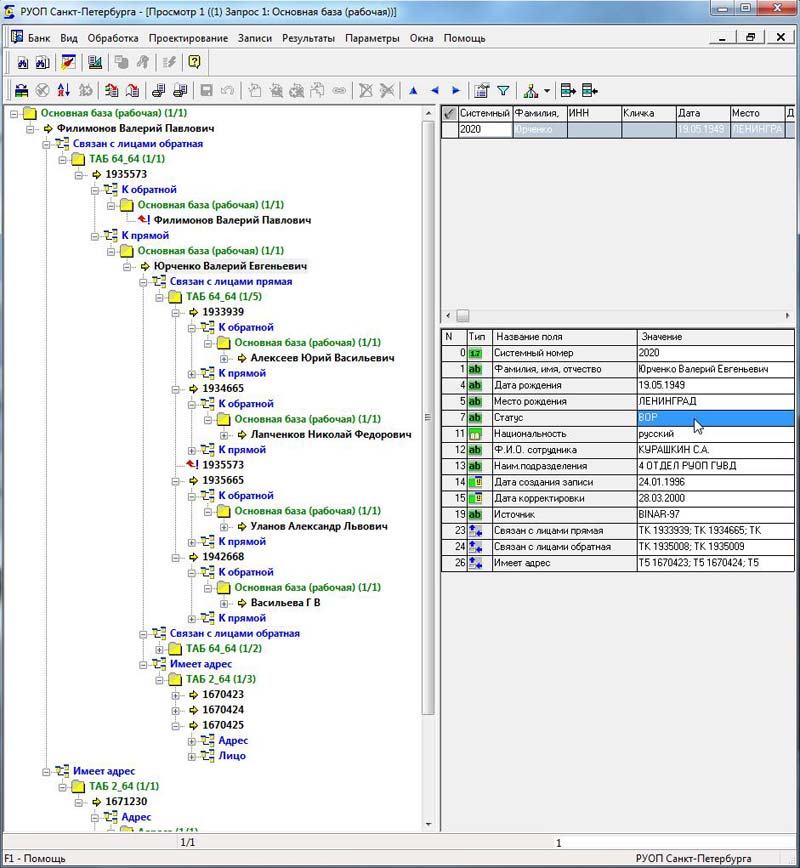
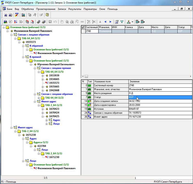
И это не клевета, и не наветы на честного и добропорядочного русского писателя, а самая, что ни на есть, правда. Ниже мы разместили присланные нам в редакцию вырезки из этих баз, чтобы каждый мог убедиться в том, что мы не лжем. Ну, а если кто-то все же станет сомневаться, то может очень легко это проверить, попросив знакомых силовиков сделать запрос по базам данных. Причем за любые предыдущие годы. Во всех них Валерий Павлович фигурирует.
Все данные, указанные в базах данных РУОП актуальны и сегодня. Если по интернету набрать поиском в открытых для всех телефонных справочниках Санкт-Петербурга В.П. Филимонова, то вы получите тот же адрес и телефон, который указан в базах РУОП. Мы даже сами позвонили по этому телефону, и трубку взял сам Валерий Павлович.
Хотелось бы, чтобы в следующей своей радиопередаче Валерий Павлович рассказал всем своим слушателям о том, сидел ли он после суда в тюрьме или как-то договорился со следствием и судом.
Вот так-то.
Братья и сестры! Мы долго не придавали гласности эти сведения, т.к. надеялись, что Валерий Павлович прекратит свою деструктивную деятельность, которую он наиболее активно ведет последние 2 года. Но, увы. Все это время он с присущей ему «любвеобильностью», почем зря и не стесняясь, клеветал и оскорблял всех антиглобалистов, которые помимо него ведут борьбу против антихристовых документов и технологий. Он хотел и хочет иметь монополию по этой теме в общественном сознании.
Придавая эти данные огласке, мы просим вас не осуждать В.П. Филимонова и не хулить его, т.к. каждый из нас грешен и нет среди нас праведников. В прошлом у многих из нас был «страх и ужас»… Также мы считаем, что все книги, изданные за его подписью очень полезны, актуальны и правдивы. Их нужно изучать и распространять.
Мы придали эти данные огласке только для того, чтобы вы были очень внимательны и осторожны в тех случаях, когда замечаете явные метаморфозы в поведении и позициях известных людей. Ведь, если у них есть «скелеты в шкафу», то такие люди могут быть «на крючке» и под контролем различных структур, в т.ч. и служащих антихристу.
Мы не знаем достоверно, что такой же случай имеем с В.П. Филимоновым, но его прошлое и то, что он его так тщательно скрывал – очень настораживают. Трудно как-то соединить в сознании статус «ВОРА», связанного в прошлом с целым преступным миром, со статусами эксперта кибернетика, академика и проч. Как человек, имеющий такое уголовное прошлое и находящийся на учете в таких серьезных структурах как РУОП мог получить такие звания?
Бог весть! И Бог ему судья!
Скачать статью со скриншотами баз данных:
Статьи по теме:
В связи с тем, что на сайтах https://www.inform-relig.ru, https://www.christian-spirit.ru появилась наглая ложь о непричастности В.П. Филимонова к данной информации, предлагаем всем нашим читателям проверить, а оппонентам объяснить - каким же таким образом у "не того" В.П. Филимонова, имеющего статус вора и проходящего по базе РУОПа оказался адрес настоящего Валерия Павловича Филимонова. В любом телефонном справочнике (по инету можно посмотреть здесь https://spb.telkniga.com/) по данному адресу вы можете найти номер телефона и позвонить на него, что ранее и было сделано нами для подтверждения этой информации. По этому адресу проживает "настоящий" Валерий Павлович и по телефону (5353448 нужно добавить питерский код 8812), зарегистрированному по этому адресу и указанному в базе, отвечает тот самый "настоящий" Валерий Павлович, которого мы все знаем. Эту информацию мы вынуждены были дать только ввиду той оголтелой и лживой оправдательной кампании, а также в связи с обвинениями в наш адрес в оговоре "честного" человека, которую развернули эти указанные сайты.
Здесь четко виден адрес, который совпал с настояшим адресом Валерия Павловича:
В.П. ФИЛИМОНОВ. СТАТУС - ВОР
Подельники В.П. Филимонова. Связь преступная
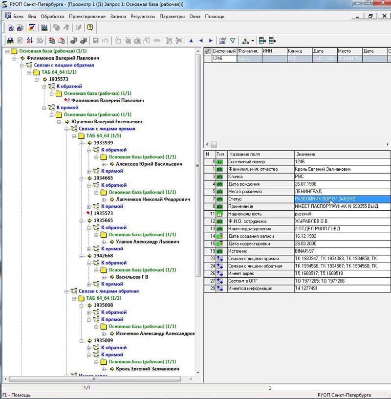
Подельник Кроль (кличка Рус). Статус - РАЗБОЙНИК ВОР "В ЗАКОНЕ"
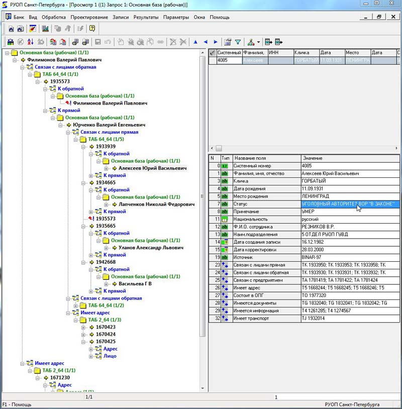
Подельник Алексеев (кличка Горбатый). Статус- УГОЛОВНЫЙ АВТОРИТЕТ ВОР "В ЗАКОНЕ"
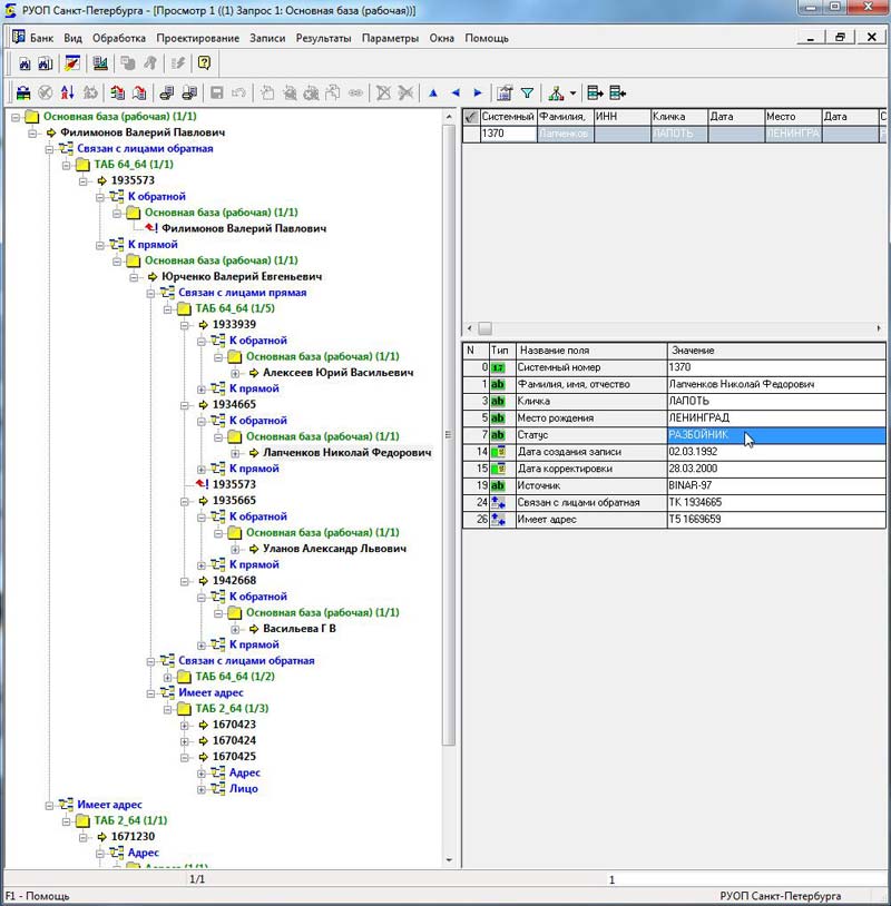
Подельник Лапченков (Лапоть). Статус - РАЗБОЙНИК
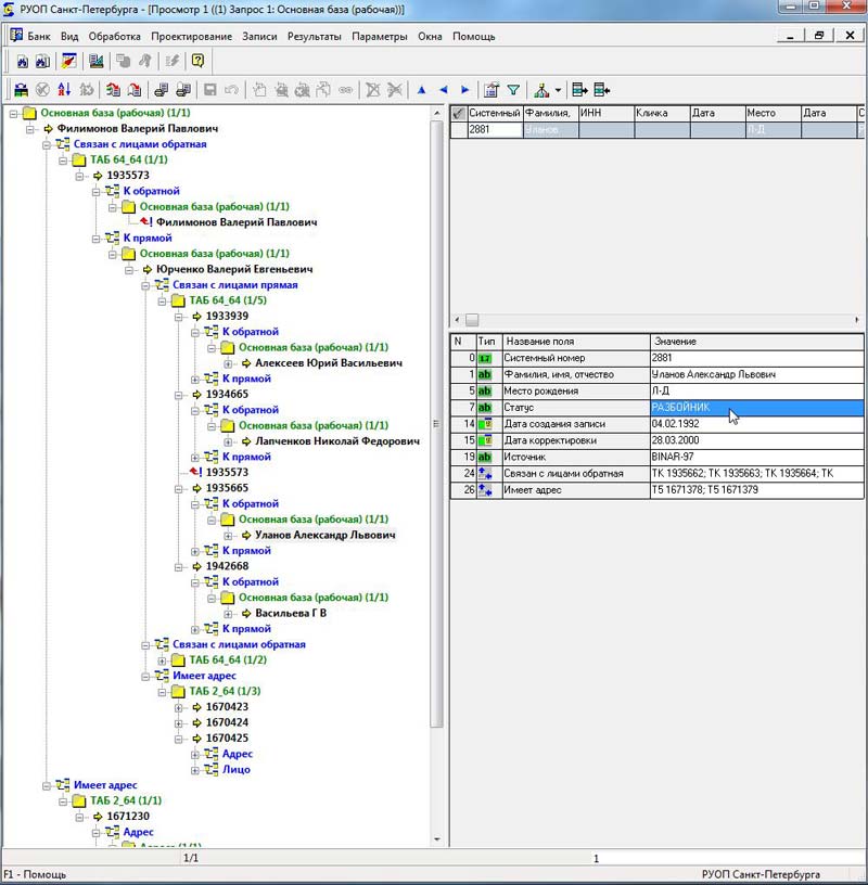
Подельник Уланов. Статус - РАЗБОЙНИК
Подельник Исиченко. Статус - КВАРТИРНЫЙ ВОР
Подельник Юрченко. Статус - "ВОР"
База АНТИКРИМИНАЛ РФ (в ней сделана опечатка с днем рождения Филимонова. Вместо 21-го указано 27-е, что понятно, т.к. при наборе и считывании легко спутать 1 и 7. Но база Антикринал - вторична, а первичная - база РУОПа, в которой ошибок нет).
|
ПОПУЛЯРНОЕ ВЧЕРА ОБСУЖДАЮТ
МЫШЕЛОВКА ЗАХЛОПНУЛАСЬ? УЭК (БИОМЕТРИЧЕСКИЙ ПАСПОРТ) – ОКОНЧАТЕЛЬНОЕ ОТРЕЧЕНИЕ ОТ ХРИСТА, ДАЛЕЕ – ЗОМБИРОВАНИЕ И ПЕЧАТЬ
Главные новости / Публикации / Православие / Глобализация / Апостасия / Апокалипсис / Эл.концлагерь / УЭК | 20 августа 2012
0
1 099 655

|
1 февраля 2014
Просмотров: 29 133
|



Нередко эти внедряемые люди – настоящие агенты, прекрасно понимающие свои цели и задачи. Но бывает, что из-за недостатка таковых профессионалов для конкретной области, внедряются люди, которые по каким-либо причинам сидят «на крючке» у антихристовых манипуляторов. Этим «крючком» могут быть какие-нибудь фактически подтвержденные «грязные» факты из биографии агента: уголовная судимость и т.д.
Так в своей недавней радиопередаче
«Биометрический документ – удостоверение личности, содержащее информацию об уникальных физиологических признаках владельца. Это двух и трехмерные фотографии, отпечатки пальцев, изображения радужной оболочки глаза. Основным элементом такого документа является RFID – чип, состоящий из микрочипа и антенны для передачи данных. В памяти чипа хранится ее собственный уникальный номер и другая информация – в зависимости от сферы использования. Когда владелец биометрического паспорта попадает в зону регистрации, специальный сканер считывает информацию с метки. Радиус действия чипа RFID может доходить до 100 метров».
Но мало кто знает, что этот «кибернетик и академик» В.П. Филимонов имеет судимость и числится в базах РУОП по Санкт-Петербургу под статусом «ВОР». РУОП – это Региональное управление по борьбе с 











